WindowsÓòÄÚ»úеÍâµØ¹¥»÷Ç徲ͨ¸æ

Ðû²¼Ê±¼ä 2019-03-06

Îó²î±àºÅºÍ¼¶±ð


CVE±àºÅ£ºÔÝÎÞ£¬£¬£¬Î£ÏÕ¼¶±ð£º¸ßΣ£¬£¬£¬ CVSS·ÖÖµ£º¹Ù·½Î´ÆÀ¶¨


Ó°Ïì¹æÄ£


ÊÜÓ°ÏìÈí¼þÒÔ¼°°æ±¾£º 

WindowsÓòÇéÐÎ


Îó²î¸ÅÊö


À´×ÔShenanigans LabsµÄÇå¾²Ñо¿Ô±Ðû²¼ÁËÒ»ÖÖʹÓûùÓÚ×ÊÔ´µÄÔ¼ÊøÎ¯ÅÉ(Resource-Based Constrained Delegation)¾ÙÐлĿ¼¹¥»÷µÄ·½·¨£¬£¬£¬¸Ã¹¥»÷·½·¨¿ÉÄܶÔÓòÇéÐÎÔì³ÉÑÏÖØÍþв£¬£¬£¬¹¥»÷ÕßÄܹ»ÁîͨË×µÄÓòÓû§ÒÔÓòÖÎÀíÔ±Éí·Ý»á¼ûÍâµØÅÌËã»úµÄЧÀÍ£¬£¬£¬ÊµÏÖÍâµØÈ¨ÏÞÌáÉý¡£¡£¡£


Îó²îϸ½Ú


Ïà¹ØÅä¾°


ίÅÉ(Delegation)ÊÇÒ»ÖÖÈÃÓû§¿ÉÒÔίÍÐЧÀÍÆ÷´ú±í×Ô¼ºÓëÆäËûЧÀ;ÙÐÐÑéÖ¤µÄ¹¦Ð§£¬£¬£¬Ö÷ÒªÓÃÓÚµ±Ð§ÀÍÐèÒªÒÔij¸öÓû§µÄÉí·ÝÀ´ÇëÇó»á¼ûÆäËûЧÀÍ×ÊÔ´µÄ³¡¾°¡£¡£¡£



¹ØÓÚ²î±ðίÅɵÄÊÂÇéģʽ£¬£¬£¬¼ÙÉèAΪIIS Web Server£¬£¬£¬BΪSQL Server£¬£¬£¬AÐèҪʹÓÃÊý¾Ý¿âBÒÔÖ§³ÖÓû§»á¼û¡£¡£¡£


ÈËÉú¾ÍÊDz©-×ðÁú¿­Ê±Öйú¹ÙÍø


¹Å°åµÄÔ¼ÊøÎ¯ÅÉÊÇ¡°ÕýÏòµÄ¡±£¬£¬£¬Í¨¹ýÐÞ¸ÄЧÀÍAÊôÐÔ¡±msDS-AllowedToDelegateTo¡±£¬£¬£¬Ìí¼ÓЧÀÍBµÄSPN£¨Service Principle Name£©£¬£¬£¬ÉèÖÃÔ¼ÊøÎ¯Åɹ¤¾ß£¨Ð§ÀÍB£©£¬£¬£¬Ð§ÀÍA±ã¿ÉÒÔÄ£ÄâÓû§ÏòÓò¿ØÖÆÆ÷ÇëÇó»á¼ûЧÀÍBÒÔ»ñµÃTGSЧÀÍÆ±¾ÝÀ´Ê¹ÓÃЧÀÍBµÄ×ÊÔ´¡£¡£¡£


¶ø»ùÓÚ×ÊÔ´µÄÔ¼ÊøÎ¯ÅÉÔòÊÇÏà·´µÄ£¬£¬£¬Í¨¹ýÐÞ¸ÄЧÀÍBÊôÐÔ¡±msDS-AllowedToActOnBehalfOfOtherIdentity¡±£¬£¬£¬Ìí¼ÓЧÀÍAµÄSPN£¬£¬£¬µÖ´ïÈÃЧÀÍAÄ£ÄâÓû§»á¼ûB×ÊÔ´µÄÄ¿µÄ¡£¡£¡£


¹¥»÷Ô­Àí


Çå¾²Ñо¿Ô±Elad ShamiÔÚÆä±¨¸æÖÐÖ¸³ö£¬£¬£¬ÎÞÂÛЧÀÍÕ˺ŵÄUserAccountControlÊôÐÔÊÇ·ñ±»ÉèTrustedToAuthForDelegation£¬£¬£¬Ð§ÀÍ×ÔÉí¶¼¿ÉÒÔŲÓÃS4U2SelfΪí§ÒâÓû§ÇëÇó»á¼û×Ô¼ºµÄTGSЧÀÍÆ±¾Ý¡£¡£¡£¿ÉÊǵ±Ã»ÓÐÉèÖÃʱ£¬£¬£¬Í¨¹ýS4U2SelfÇëÇó»ñµÃµÄTGSЧÀÍÆ±¾ÝÊDz»¿Éת·¢µÄ¡£¡£¡£


ÈôÊÇͨ¹ýS4U2Self»ñµÃµÄTGSЧÀÍÆ±¾Ý±»±ê¼ÇΪ¿Éת·¢£¬£¬£¬Ôò¸ÃƱ¾Ý¿ÉÒÔÔÚ½ÓÏÂÀ´µÄS4U2ProxyÖб»Ê¹Ó㬣¬£¬¶ø²»¿Éת·¢µÄTGSЧÀÍÆ±¾ÝÊÇÎÞ·¨Í¨¹ýS4U2Proxyת·¢µ½ÆäËûЧÀ;ÙÐйŰåµÄÔ¼ÊøÎ¯ÅÉÈÏÖ¤µÄ¡£¡£¡£


¿ÉÒªº¦ÔÚÓÚ£¬£¬£¬²»¿Éת·¢µÄTGSЧÀÍÆ±¾Ý¾¹È»¿ÉÒÔÓÃÓÚ»ùÓÚ×ÊÔ´µÄÔ¼ÊøÎ¯ÅÉ¡£¡£¡£S4U2Proxy»áÎüÊÕÕâÕŲ»¿Éת·¢µÄTGSЧÀÍÆ±¾Ý£¬£¬£¬ÇëÇóÏà¹ØÐ§ÀͲ¢×îºó»ñµÃÒ»ÕÅ¿Éת·¢µÄTGS ЧÀÍÆ±¾Ý¡£¡£¡£


¹¥»÷Á÷³Ì


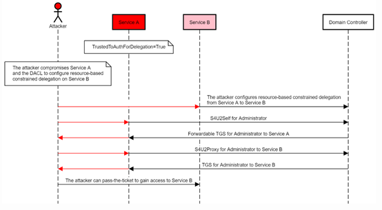
ÒýÓñ¨¸æÖÐԭͼ˵Ã÷¸Ã¹¥»÷°ì·¨£º


ÈËÉú¾ÍÊDz©-×ðÁú¿­Ê±Öйú¹ÙÍø


ÈôÊÇÄܹ»ÔÚBÉÏÉèÖûùÓÚ×ÊÔ´µÄÔ¼ÊøÎ¯ÅÉÈÃЧÀÍA»á¼û£¨ÓµÓÐÐÞ¸ÄЧÀÍBµÄmsDS-AllowedToActOnBehalfOfOtherIdentityÊôÐÔȨÏÞ£©£¬£¬£¬²¢Í¨¹ýЧÀÍAʹÓÃS4U2SelfÏòÓò¿ØÖÆÆ÷ÇëÇóí§ÒâÓû§»á¼û×ÔÉíµÄTGS ЧÀÍÆ±¾Ý£¬£¬£¬×îºóÔÙʹÓÃS4U2Proxyת·¢´ËƱ¾ÝÈ¥ÇëÇó»á¼ûЧÀÍBµÄTGSЧÀÍÆ±¾Ý£¬£¬£¬ÄÇô¾Í½«ÄÜÄ£Äâí§ÒâÓû§»á¼ûBµÄЧÀÍ£¡


ÐÞ¸´½¨Òé


»º½â²½·¥£º

1.       ÔÚ¸ßȨÏÞÕË»§ÊôÐÔÉèÖÃÖУ¬£¬£¬½«ÆäÉèÖÃΪ¡°Ãô¸ÐÕË»§£¬£¬£¬²»¿É±»Î¯ÅÉ¡±¡£¡£¡£

2.       ½«¸ßȨÏÞÕË»§¼ÓÈë±»±£»£»¤×é¡£¡£¡£

3.       ÆôÓÃLDAPÊðÃûºÍchannel bindingÄÜÐÞ¸´Í¨¹ýNTLMÖм̵ÄÍâµØÌáȨ¡£¡£¡£


²Î¿¼Á´½Ó


https://shenaniganslabs.io/2019/01/28/Wagging-the-Dog.html